DCSL3C-02C24X-5S es un conmutador de centro de datos compacto y eficiente que está equipado con puertos de enlace ascendente 2 × 100G QSFP28 y puertos de enlace descendente SFP 24 × 10G, por lo que es una solución ideal para centros de datos pequeños y medianos, salas de servidores empresariales e implementaciones de borde. Diseñado para uso en la parte superior de rack (ToR) o en la capa de hojas, ofrece conectividad 10G de alto rendimiento para servidores y almacenamiento, mientras que los enlaces ascendentes 100G garantizan una integración perfecta con interruptores de columna o núcleo, lo que admite arquitecturas de red escalables y de alto rendimiento.
Los puertos 100G QSFP28 admiten configuraciones flexibles, incluido el desglose de 4 × 25G o 2 × 50G, lo que permite diseños de red adaptables basados en necesidades específicas de ancho de banda. Con funciones avanzadas de conmutación de 2/3 de capa, baja latencia y soporte para protocolos como VXLAN, MLAG y BGP/OSPF, este switch está diseñado para admitir entornos virtualizados modernos, integración SDN, y aplicaciones nativas de la nube.
DCSL3C-02C24X-5S es un conmutador de centro de datos compacto y eficiente que está equipado con puertos de enlace ascendente 2 × 100G QSFP28 y puertos de enlace descendente SFP 24 × 10G, por lo que es una solución ideal para centros de datos pequeños y medianos, salas de servidores empresariales e implementaciones de borde. Diseñado para uso en la parte superior de rack (ToR) o en la capa de hojas, ofrece conectividad 10G de alto rendimiento para servidores y almacenamiento, mientras que los enlaces ascendentes 100G garantizan una integración perfecta con interruptores de columna o núcleo, lo que admite arquitecturas de red escalables y de alto rendimiento.
Los puertos 100G QSFP28 admiten configuraciones flexibles, incluido el desglose de 4 × 25G o 2 × 50G, lo que permite diseños de red adaptables basados en necesidades específicas de ancho de banda. Con funciones avanzadas de conmutación de 2/3 de capa, baja latencia y soporte para protocolos como VXLAN, MLAG y BGP/OSPF, este switch está diseñado para admitir entornos virtualizados modernos, integración SDN, y aplicaciones nativas de la nube.
Características
Basado en chip de alto rendimiento
Que están diseñados basados en el chip de conmutación Ethernet CTC7132. El CTC7132 es un chip de alto rendimiento que ayuda al DCSL3C-02C24X-5S a cumplir con los requisitos de las redes Metro/Enterprise/HCI.
Tipos de puertos variados
Soporta Puertos 1G/2,5G/10G/25G/40G/100G para cumplir con los diferentes requisitos de red.
Diseño del sistema para el verde y el ahorro de energía
El ajuste inteligente del ventilador y la tecnología de monitoreo del consumo de energía en tiempo real se proporcionan por el costo de la redundancia del mantenimiento y ayudan a construir una Red Verde y de ahorro de energía.
Perfil personalizado para diferentes escenarios de implementación
La tecnología Flexible Table Management (FTM) ofrece múltiples perfiles de configuración de tamaño de tabla como opciones optimizadas para diferentes escenarios de red. Admite tablas de direcciones MAC de hasta 120K. Admite tablas de enrutamiento IP de hasta 60K.
Ethernet inteligente OAM: completa la gestión de fallas de red y garantía de rendimiento
Con el OAM IEEE802.1ag y ITU-T Y.1731 de extremo a extremo, los proveedores de servicios Ethernet pueden monitorear los servicios, examinar el rendimiento de extremo a extremo y garantizar que la calidad del servicio coincida con el acuerdo.
La técnica de gestión de fallas incluye CCM, LTM y LBM. Los objetivos de rendimiento incluyen medir la latencia y el jitter. Admite administración remota, monitoreo de red, indicación de falla de red, loopback remoto y recuperación de parámetros MIB de acuerdo con el estándar 802.3ah EFM.
Red virtual y características de red inteligente sin pérdidas
Admite tecnología de vanguardia: Control de flujo prioritario (PFC), notificación de congestión explícita (ECN), etc.
Admite MLAG (Agregación de enlaces multichasis) para agregar enlaces a través de diferentes dispositivos. MLAG puede construir un sistema Active-Active para mejorar la confiabilidad de los enlaces de red desde el grado de placa única hasta el grado del dispositivo. MLAG usa un enlace de pares entre los dispositivos para agregar dos dispositivos y hacerlos como un solo dispositivo lógicamente. Los puertos de dos dispositivos diferentes unen los puertos agregados y todos los puertos pueden transmitir el tráfico de datos. MLAG necesita administrar el dispositivo respectivamente, pero las configuraciones son más fáciles que el apilamiento, no se requiere reiniciar después de que se configure MLAG. El reenvío y la configuración se procesan en el dispositivo local, en condiciones normales el tráfico NO transmite el enlace del par, el ancho de banda del enlace del par no es el cuello de botella de la red y la latencia es baja.
Admite tecnología de superposición (incluye NVGRE/VXLAN/GENEVE, etc.). La superposición puede generar paquetes de layer2 en las redes de layer3 utilizando el encabezado NVGRE/VXLAN/GENEVE para encapsular todos los paquetes Ethernet. La superposición resuelve el problema de la limitación del tamaño de la tabla MAC en las redes tradicionales de layer2, resuelve el problema de la limitación del recuento de ID de VLAN y resuelve el problema del ajuste dinámico de la red que no puede lograr con VLAN/VPN. Utilice VXLAN por ejemplo, el identificador de VNI de 24 bits puede admitir en la mayoría de las redes lógicas 16777215, las redes layer2 construidas por VXLAN pueden mantener el mismo IP/MAC, etc. cuando se mueve la máquina de virtud.
Admite RPC-API para SDN (red definida por software). SDN es una nueva arquitectura de red que puede simplificar sustancialmente la gestión y el mantenimiento al separar el plano de control y el plano de datos de la red.
Alta fiabilidad
Alimentado por módulos de energía intercambiables en caliente que admiten redundancia AC/DC 1 1; los ventiladores admiten redundancia 5 1/3 1; Admite tecnología de monitoreo de entorno en tiempo real para detectar la temperatura del conjunto de chips, estado de ventilador y potencia, etc. Soporte LACP/ECMP/VRRP/VARP/STP/RSTP/MSTP/Smart Link/BFD/ERPS/G.8031/G.8032/equilibrio de carga, etc. para proteger el tráfico de red de manera efectiva.
La tecnología patentada "Sysmon" para el monitoreo del estado de la CPU puede tomar medidas cuando el sistema es un error.
Control de QoS excepcional
Proporcione 10 colas de hardware por puerto (8 colas de unidifusión, 1 cola de multidifusión, 1 cola de monitor, 1 cola de unidifusión de CPU, 1 cola de multidifusión de CPU). Admite tecnología de programación de múltiples etapas como WDRR (Weighted Deficit Round Robin)/SP (Strict Priority) y TD (Tail Drop)/WRED (Weighted Random Early Detection) para evitar la congestión. Admite un mecanismo de programación de colas flexible para dar forma al tráfico de colas o puertos.
El policía de entrada y salida proporciona un monitoreo inteligente de ancho de banda, que permite ajustar la granularidad de acuerdo con la velocidad del puerto. Se pueden soportar srTCM (marcador de tres colores de tasa única) y trTCM (marcador de tres colores de dos tasas).
Soporte de servicio triple play con garantía de ancho de banda para aplicaciones de alta calidad
Ofrece un alto ancho de banda para servicios de Triple-Play como IPTV, monitoreo de video. Las capacidades de QoS integradas y las tecnologías de cola flexibles garantizan una alta calidad de los servicios.
El conjunto de protocolos de multidifusión enriquecido (IGMP Snooping, IGMP V1/V2, PIM-SM) admite grupos de multidifusión de hasta 2K y réplicas lógicas de 4K por grupo. Con el software del sistema operativo, el Servicio de IPTV y el control de latencia de multidifusión son totalmente compatibles.
Política integral de seguridad de la red
Admite control de seguridad de clase de suscriptor/clase de conmutador/clase de red.
IPv4/IPv6/MAC ACL puede filtrar el paquete IPv4/IPv6/no IP respectivamente. Además de eso, IPv4/IPv6 ACL extendido que puede coincidir con la información de Layer2/layer3/layer4 en una regla está disponible. Las ACL se pueden aplicar a los puertos físicos/VLAN/grupo de puertos/grupo VLAN. Los miembros del grupo de puertos o del grupo VLAN comparten un conjunto de ACL y guardan el recurso TCAM.
Las funciones de Inspección ARP y Guardia de origen IP evitan que la red ataque ARP malicioso. Soporte DE PROTECCIÓN DE TRÁFICO DE CPU, control de tormentas y características de optimización de carga de CPU. Admite la función de Autenticación 802.1X centralizada a la red de acceso ilegal de usuarios prohibidos.
Características DE GESTIÓN convenientes
Admite interfaces de administración variadas, incluye puerto de consola/puertos de red en banda/puerto de red fuera de banda/puerto USB. Soporte SNMP V1/v2/V3, soporte CLI (interfaz de línea de comandos), gestión web, Telnet y conexión FTP. Admite OAM para que la gestión sea más cómoda y soporte SSH2.0, SSL, etc. para garantizar la seguridad de la gestión.
P/N | DCSL3C-02C24X-5S |
Puertos Fix proporcionados | 24x10G SFP + Puertos, 2x100G QSFP28 Puertos |
Puertos serie RS-232 | 1 puerto RJ-45 situado en el lado izquierdo del panel trasero |
Puertos de gestión | 1 RJ-45 puertos de gestión fuera de banda ubicados en el lado izquierdo del panel trasero |
Puertos USB | 1 Puerto USB tipo A situado en el lado izquierdo del panel trasero |
Capacidad del interruptor | 2,56 Tbps |
Rendimiento | 1904,64 Mpps |
Latencia | 660ns |
CPU | SOC (doble núcleo, brazo A53) |
Memoria | 2GB |
Flash | 8GB(eMMC) |
Memoria de búfer de paquetes | 9MB |
Fuente de alimentación | |
AC | Tensión de funcionamiento: 100 ~ 240V; 50/60Hz Tensión máxima: 90 ~ 264V; 47 ~ 63Hz |
DC | Tensión máxima: -48 ~ -60V |
HVDC | No soporte |
Fuente de alimentación | Apoyo |
Opción de flujo de aire | Flujo de aire delantero a trasero/trasero a delantero |
Cantidad de ventiladores | 3 |
Dimensión del producto | 44x442x378mm (H × W × D) |
Peso neto | 5.95Kgs |
Dibujo de potencia típico | 44W |
Max Power Draw | 59W |
MTBF (HORA) | 206988 |
MTBF (Año) | 23,63 |
Temperatura de funcionamiento | 0 °C ~ 45 °C |
Temperatura de almacenamiento | -40 °C ~ 70 °C |
Humedad relativa | 0 °C ~ 95% (sin condensación |
Software especificación
Características | Descripción | Perfil predeterminado | Buffer extendido | Perfil IPv6 | Perfil de Layer3 | Perfil de Ipran | ||||||||
Marco Jumbo | Tamaño del marco máx. Jumbo | 9600 | ||||||||||||
MAC de unidifusión | Capacidad de la dirección MAC | 98304 | 12288 | 98304 | ||||||||||
Tasa de Aprendizaje MAC (SW) | > 4000pps | |||||||||||||
Tasa de Aprendizaje MAC (HW) | > 10Gbps | |||||||||||||
Agujero Negro dirección MAC | 128 | |||||||||||||
MAC de multidifusión | Capacidad de la dirección MAC | 2048 | 1024 | 2048 | ||||||||||
VLAN | ID de VLAN | 4094 | ||||||||||||
Instancias de VLAN | 4094 | |||||||||||||
VLAN para habilitar las estadísticas | 256 | |||||||||||||
Asignación de VLAN | Tabla de mapeo máxima | 64 | ||||||||||||
Número máximo de reglas | 1024 | |||||||||||||
EVC | Número máximo de EVC | 4094 | ||||||||||||
Agregación de enlaces (Estático y LACP) | Miembro máximo Número por grupo | 128 | ||||||||||||
Número máximo de grupo | 64 | |||||||||||||
Modo clave de equilibrio de carga | Estática/dlb/rr/resiliente/autocuración | |||||||||||||
Tiempo de convergencia | <50ms | |||||||||||||
Clasificación VLAN | Número máximo de la regla | 4096 | ||||||||||||
Número máximo de grupo | 1 | |||||||||||||
Capacidad de regla basada en MAC | 512 | 384 | 512 | |||||||||||
Capacidad de regla basada en IPv4 | 448 | 256 | 1024 | 512 | ||||||||||
Capacidad de regla basada en IPv6 | 32 | 256 | 0 | 0 | ||||||||||
Regla basada en el Protocolo Capacidad | 7 | |||||||||||||
STP | Tiempo de convergencia | <30s | ||||||||||||
RSTP | Tiempo de convergencia | <1s | ||||||||||||
MSTP | Número de instancia de MSTP | 64 | ||||||||||||
Tiempo de convergencia | <1s | |||||||||||||
ERP | Número máximo de dominio | 16 | ||||||||||||
Número de anillo | 1 Anillo/dominio primario 2 Sub anillo/dominio | |||||||||||||
Máxima protección Número de instancia por anillo | 64 | |||||||||||||
Tiempo de conmutación | <50S | |||||||||||||
G.8031 | Número de grupo | 256 | N/A | N/A | 16 | |||||||||
Tiempo de conmutación | <50 ms | |||||||||||||
G.8032 | Anillos | 128 | N/A | N/A | 16 | |||||||||
Puertos miembros máximos Por anillo | 256 | N/A | N/A | 32 | ||||||||||
Tiempo de conmutación | <50 ms | |||||||||||||
CFM(802.1ag) | Número máximo de sesión | 512 | ||||||||||||
Número máximo de dominio | 8 | |||||||||||||
Tipos de intervalo CCM | 7 | |||||||||||||
Inenervan los mínimos de CCM | 3,3 ms | |||||||||||||
Número máximo de MEP a la baja | 1024 | |||||||||||||
Número máximo de MEP arriba | 1024 | |||||||||||||
Número máximo de LMEP | 1024 | |||||||||||||
ARP | Capacidad ARP | 12288 | 4096 | 6144 | 16384 | 12288 | ||||||||
IPv4 | FIB | 57344 | 28672 | 12288 | 57344 | 57344 | ||||||||
ECMP | Grupo ECMP | 240 (compartir con IPv6) | ||||||||||||
PBR | Mapa de ruta de política | 64 | ||||||||||||
Enrutamiento basado en políticas ACE | 256 | 128 | 256 | 128 | ||||||||||
OSP | Vecinos máximos estáticos | 256 | ||||||||||||
Máxima Dirección de Resumen | 2048 | |||||||||||||
IPMC | Tabla de enrutamiento de multidifusión | 2048 | 512 | 1024 | 2048 | 1024 | ||||||||
Enrutamiento de multidifusión Interfaces posteriores | 4096 | 1024 | 2048 | 5120 | 2048 | |||||||||
IGMP espiando | Número máximo de grupos | 2048 | ||||||||||||
Número máximo de miembro | 8192 | |||||||||||||
MVR | Número máximo de grupo | 2048 | 512 | 1024 | 2048 | 1024 | ||||||||
Número máximo de miembro | 4096 | 1024 | 2048 | 4096 | 2048 | |||||||||
Ruta del anfitrión | Capacidad NDP | 2048 | 1024 | 4096 | 0 | 2048 | ||||||||
IPv6 | IPv6 | 4096 | 1024 | 6144 | 0 | 240 | ||||||||
Grupo ECMP | 240 (compartir con IPv4) | 0 | 0 | |||||||||||
IPMC | Tabla de enrutamiento de multidifusión | 256 | 256 | 512 | 0 | 0 | ||||||||
Número de interfaces Que apoyan la multidifusión Tabla de enrutamiento | 512 | 512 | 1024 | 0 | 0 | |||||||||
MVR V6 | Número máximo de entrada | 256 | 0 | 512 | 0 | 0 | ||||||||
Miembro máximo Número | 512 | 0 | 1024 | 0 | 0 | |||||||||
Túnel IP | Capacidad del par del túnel | 8 | 8 | 8 | 8 | 8 | ||||||||
Número de cola por puerto | Tina de reparto Uni | 8 | ||||||||||||
Cola de multidifusión | 1 | |||||||||||||
Monitor de cola | 1 | |||||||||||||
Buffer para paquetes | Buffer de paquetes del sistema | 4,5 Mbyte | 9Mbyte | 4,5 Mbyte | 4,5 Mbyte | 4,5 Mbyte | ||||||||
Granularidad | Granularidad policial | 0 ~ 2M: 10K 2M ~ 100M: 40K 100M ~ 1G: 80K 1G ~ 2G: 120K 2G ~ 4G: 250K 4G ~ 10G: 500K | ||||||||||||
Granularidad de la forma de la cola | ||||||||||||||
Granularidad en forma de puerto | 10K | |||||||||||||
Entrada de flujo | Puerto de entrada QoS IPv4 Entradas de flujo | 1532 | ||||||||||||
Puerto de entrada QoS IPv6 Entradas de flujo | ||||||||||||||
Puerto de entrada QoS flujo Entradas estadísticas | 128 | |||||||||||||
IPv4 ACL | Puerto de entrada ACL para IPv4 | 2926 | 2976 | Las ruls ACL de entrada y salida utilizan un grupo de resouce separado. La regla Ingress IPv4/IPv6/MAC ACL Comparte el recurso Ingress y las reglas Egress comparten el recurso Egress. | ||||||||||
Entrada VLAN ACL para IPv4 | ||||||||||||||
Puerto de salida ACL para IPv4 | 878 | 928 | ||||||||||||
Egress VLAN ACL para IPv4 | ||||||||||||||
IPv6 ACL | Puerto de entrada ACL para IPv6 | 2926 | 0 | 0 | ||||||||||
Entrada VLAN ACL para IPv6 | ||||||||||||||
Puerto de salida ACL para IPv6 | 878 | 0 | 0 | |||||||||||
Egress VLAN ACL para IPv6 | ||||||||||||||
Estadísticas de flujo ACL | Entradas de estadísticas de flujo ACL | 1022 | ||||||||||||
Entradas de estadísticas de flujo de salida ACL | 1023 | |||||||||||||
CoPP | Reglas de CoPP | 249 | 250 | |||||||||||
Entradas de estadísticas de flujo CoPP | 249 | 250 | ||||||||||||
UDF | Reglas UDF | 256 | ||||||||||||
Entradas de estadísticas de flujo UDF | 64 | |||||||||||||
Guardia de fuente IP | Número máximo de reglas IPv4 | 768 | 512 | 512 | 512 | |||||||||
Número máximo de reglas IPv6 | 64 | 128 | 0 | 0 | ||||||||||
MAC 802.1X | Entradas máximas | 512 | ||||||||||||
Snooping DHCP | Entrada límite máxima | 4096 | ||||||||||||
IPFIX | Ingresa entradas IPFIX | 8192 | ||||||||||||
Ingresa el recurso IPFIX | 8192 | |||||||||||||
BFD | Número máximo de sesión | Compartir 128 | ||||||||||||
S-BFD | Número máximo de sesión | |||||||||||||
VRRP | Número máximo de grupo | 255 | ||||||||||||
Enlace inteligente | Número máximo de grupo | 16 | ||||||||||||
Número máximo de instancia | 64 | |||||||||||||
Tiempo de conmutación | <50ms | |||||||||||||
Enlace del monitor | Número máximo de grupo | 16 | ||||||||||||
Enlace ascendente máximo Número por grupo | 24 | |||||||||||||
Enlace abajo máximo Número por grupo | 24 | |||||||||||||
Mlag | Número máximo de grupo MLAG | 63 | ||||||||||||
VARP | Número de IP virtual por puerto | 15 | ||||||||||||
VXLAN | Túnel VXLAN | 6144 | 4088 | 2040 | ||||||||||
VNI | 2000 | 2000 | 2000 | 2000 | 1000 | |||||||||
VTEP par | 1024 | 1024 | 1024 | 1024 | 256 | |||||||||
Tipo | Sub tipo | Característica | ||||||||||||
Características básicas de Ethernet | Ethernet | Interfaz | Modos de funcionamiento de la interfaz Ethernet (dúplex completo, medio dúplex y negociación automática) | |||||||||||
Tasas de funcionamiento de la interfaz Ethernet | ||||||||||||||
Marco Jumbo | ||||||||||||||
Port-x Connect | ||||||||||||||
Control de flujo | Control de flujo TX/RX | |||||||||||||
Control de tormentas | Control de tormentas basado en puertos | |||||||||||||
Control de tormentas basado en VLAN | ||||||||||||||
Bloque de puerto | Bloque de Puertos (know-Multicast/Know-Multicast/Broadcast) | |||||||||||||
Puerto-aislar | L2/L3/todos los puertos aislados | |||||||||||||
Uni-dirección aislar | ||||||||||||||
Túnel de protocolo L2 | Túnel de protocolo L2 (compatible con CDP/CFM/DOT1X/LLDP/SLOW -PROTO/STP/VTP) | |||||||||||||
Modo de avance | Tienda y futuro | |||||||||||||
Corte | ||||||||||||||
VLAN | Modo DE ACCESO VLAN | Acceso/Tronco | ||||||||||||
VLAN por defecto | ||||||||||||||
Clasificación VLAN | Clasificación VLAN (basado en puertos/basado en Mac/basado en IP/basado en prototipos) | |||||||||||||
QinQ | QinQ básico | |||||||||||||
QinQ selectivo | ||||||||||||||
Asignación de VLAN (1:1 traducción de VLAN) | ||||||||||||||
Asignación de VLAN (N:1 traducción de VLAN) | ||||||||||||||
Estadísticas de VLAN | Estadísticas de VLAN | |||||||||||||
VLAN privada | VLAN privada | |||||||||||||
VLAN de voz | VLAN de voz | |||||||||||||
Invitado VLAN | Invitado VLAN | |||||||||||||
MAC | Tabla de direcciones MAC | Aprendizaje automático y envejecimiento de las direcciones MAC | ||||||||||||
FDB claro basado en PORT VLAN | ||||||||||||||
Aprendizaje de hardware | ||||||||||||||
Entradas de dirección MAC estáticas y dinámicas | ||||||||||||||
Detección de flapping MAC | Detección de flapping MAC | |||||||||||||
Puente del puerto | Puente del puerto | |||||||||||||
RETRASO | Agregación de enlaces | Estático-LAG & LACP | ||||||||||||
Equilibrio de carga estática (SLB) | ||||||||||||||
Equilibrio de carga dinámica (DLB) | ||||||||||||||
Balance de carga round-robin (RR) | ||||||||||||||
LAG autocuración | ||||||||||||||
Agregación de enlaces ponderados | ||||||||||||||
Características de protección del anillo Ethernet | XSTP | STP | Protocolo de árbol de expansión | |||||||||||
RSTP | Protocolo de árbol de expansión rápida | |||||||||||||
MSTP | Protocolo de árbol de expansión de múltiples instancias | |||||||||||||
Protección del protocolo de árbol de expansión | Filtro/protector BPDU | |||||||||||||
Protector de raíz | ||||||||||||||
Protector de bucle | ||||||||||||||
Ataque anti TC-BPDU | ||||||||||||||
ERPS | ERPS | Anillo ERPS único | ||||||||||||
Tangent ERPS anillos | ||||||||||||||
Anillos ERPS intersecantes | ||||||||||||||
Compatible con RRPP | ||||||||||||||
G.8031 | G.8031 | Protección de red lineal Ethernet G.8031 | ||||||||||||
G.8032 | G.8032 | G.8032 V1/V2 | ||||||||||||
Anillo único | ||||||||||||||
Sub anillo | ||||||||||||||
Detección de bucle | Detección de bucle | Detección de bucle | ||||||||||||
Layer2 Multicast | Layer2 multidifusión | IGMP fisgonear | IGMPv1/v2/V3 fisgonear | |||||||||||
Rápida salida | ||||||||||||||
Grupo de espionaje estático IGMP | ||||||||||||||
MVR | MVR (registro VLAN multidifusión) | |||||||||||||
Reenvío IPv4 | ARP | ARP | Entradas ARP estáticas y dinámicas | |||||||||||
Envejecimiento de las entradas ARP | ||||||||||||||
ARP Gratuito | ||||||||||||||
Proxy ARP | ARP-proxy básico | |||||||||||||
ARP-proxy local | ||||||||||||||
Enrutamiento multidifusión IPv4 | Rutas estáticas IPv4 | Rutas estáticas IPv4 | ||||||||||||
Rutas del agujero negro | ||||||||||||||
Co-trabajo con IP SLA | ||||||||||||||
Enrutamiento y reenvío virtual (VRF) | ||||||||||||||
Cheque URPF | ||||||||||||||
RIP | RIP V1/V2 | |||||||||||||
OSPFv2 | OSPF V2 | |||||||||||||
IS-IS | IS-IS | |||||||||||||
Extensiones IS-IS para enrutamiento de segmento | ||||||||||||||
BGP | IBGP | |||||||||||||
EBGP | ||||||||||||||
Política de rutas | Ruta-Mapa | |||||||||||||
Prefijo IPv4-Lista | ||||||||||||||
PBR | Enrutamiento basado en políticas (PBR) | |||||||||||||
ICMP | Redirigir ICMP | |||||||||||||
ICMP inalcanzable | ||||||||||||||
ECMP | ECMP(SLB) | |||||||||||||
ECMP(DLB) | ||||||||||||||
ECMP(RR) | ||||||||||||||
ECMP autocuración | ||||||||||||||
IP sin numerar | ||||||||||||||
Enrutamiento multidifusión IPv4 | IGMP | IGMP V1/v2/V3 | ||||||||||||
IGMP -proxy | ||||||||||||||
Mapeo SSM IGMP | ||||||||||||||
PIM | PIM -SM | |||||||||||||
PIM -SSM | ||||||||||||||
PIM -DM | ||||||||||||||
Reenvío IPv6 | Protocolo básico IPv6 | ICMPv6 | ICMPv6 | |||||||||||
NDP | NDP | |||||||||||||
PMTU | PMTU | |||||||||||||
Enrutamiento multidifusión IPv6 | Rutas estáticas IPv6 | Rutas estáticas IPv6 | ||||||||||||
RIPng | RIPng | |||||||||||||
BGP4 | BGP4 | |||||||||||||
OSPF V3 | OSPF V3 | |||||||||||||
IS-IS | IS-IS | |||||||||||||
VRRP V3 | VRRP V3 | |||||||||||||
Enrutamiento multidifusión IPv6 | MLD V1/V2 | MLD V1/V2 | ||||||||||||
MLD V1/V2 fisgonear | MLD V1/V2 fisgonear | |||||||||||||
MVR6 | MVR6 | |||||||||||||
PIM -SM V6 | PIM -SM V6 | |||||||||||||
Túnel IP | IPv6 sobre el túnel IPv4 | IPv6 sobre el túnel IPv4 | ||||||||||||
Túnel 6to4 | Túnel 6to4 | |||||||||||||
Túnel ISATAP | Túnel ISATAP | |||||||||||||
Servicio IPv6 | DHCPv6 | Relé DHCPv6 | ||||||||||||
DHCPv6 fisgoneo | ||||||||||||||
Política de ruta IPv6 | Prefijo IPv6-Lista | |||||||||||||
Características de fiabilidad del dispositivo | BFD | BFD | BFD para ruta estática | |||||||||||
BFD para OSPFv2 | ||||||||||||||
BFD para VRRP/Track | ||||||||||||||
BFD para PBR | ||||||||||||||
VRRP | VRRP | VRRP | ||||||||||||
Pista para VRRP | ||||||||||||||
Enlace inteligente | Enlace inteligente | Multi-instancia | ||||||||||||
Equilibrio de carga | ||||||||||||||
Multi-enlace | ||||||||||||||
Monitor-enlace | ||||||||||||||
Mlag | Mlag | Mlag básico | ||||||||||||
Mlag Puerto huérfano | ||||||||||||||
Ethernet OAM | EFM | EFM (802.3ah) | Detección automática | |||||||||||
Deteción de fallas de red | ||||||||||||||
Mango de falla de red | ||||||||||||||
Loopback remoto | ||||||||||||||
CFM | CFM (802.1ag) | Hardware CCM detectar | ||||||||||||
MAC Ping | ||||||||||||||
Rastreo MAC | ||||||||||||||
Y.1731 | Y.1731 | Medida de latencia y jitter | ||||||||||||
Características de QoS | QoS | Clasificación de tráfico | Clasificación de tráfico basada en COS/DSCP (clasificación simple) | |||||||||||
Clasificación de tráfico basada en ACL (clasificación compleja) | ||||||||||||||
Clasificación de tráfico basada en el encabezado interno de los paquetes del túnel | ||||||||||||||
Comportamientos de tráfico | Programación de la cola | |||||||||||||
Observar los campos de prioridad (COS/DSCP) del paquete basado en ACL | ||||||||||||||
Observar los campos de prioridad (COS/DSCP) del paquete basado en el mapa de tabla | ||||||||||||||
Redirección de flujo | ||||||||||||||
Espejo de flujo | ||||||||||||||
Vigilancia del tráfico | Control de tráfico basado en la dirección (Entrada/Salida) del puerto | |||||||||||||
Control de tráfico basado en la dirección (entrada/salida) de VLAN | ||||||||||||||
Control de tráfico basado en la dirección (Entrada/Salida) del flujo | ||||||||||||||
Control de tráfico basado en la dirección (Entrada/Salida) del flujo agregado | ||||||||||||||
Confilado del tráfico | Configuración del tráfico basado en la cola | |||||||||||||
Configuración del tráfico basado en el puerto | ||||||||||||||
Gestión de la congestión | Programación SP (prioridad estricta) | |||||||||||||
WDRR (déficit ponderado Round Robin) programación | ||||||||||||||
Programación mixta SP WDRR | ||||||||||||||
Evitar la congestión | Caída de cola (TD) | |||||||||||||
Detección temprana aleatoria ponderada (WRED) | ||||||||||||||
Estadísticas de tráfico | Recuentos de paquetes y estadísticas de bytes basadas en la clasificación del tráfico | |||||||||||||
Recuentos de paquetes y estadísticas de bytes basadas en el color después de la vigilancia del tráfico | ||||||||||||||
Estadísticas de bytes y recuentos de paquetes reenviados y descartados | ||||||||||||||
ECN (Notificación de congestión explícita) | Etiquetas ECN basadas en la caída de la cola | |||||||||||||
Etiquetas ECN basadas en WRED | ||||||||||||||
Red virtual | Túnel | Pasarela virtual | VARP(Virtual -ARP) | |||||||||||
Subred VARP | ||||||||||||||
VxLAN |
| |||||||||||||
VxLAN puerta de enlace distribuida | ||||||||||||||
Acceso activo-activo VxLAN | ||||||||||||||
Red de superposición basada en VxLAN | ||||||||||||||
Paquete de protocolo L2 pasa a través | ||||||||||||||
Editar DSCP en el encabezado externo de VxLAN | ||||||||||||||
Editar arquetipo en el encabezado interno de VxLAN | ||||||||||||||
EVPN BGP | ||||||||||||||
Soporte para habilitar/deshabilitar el horizonte dividido superpuesto por VNI | ||||||||||||||
Túnel GRE | Túnel GRE | |||||||||||||
Túnel NVGRE | Túnel NVGRE | |||||||||||||
Túnel GENEVE | Túnel GENEVE | |||||||||||||
DCB | DCBX | Soporte LLDP DCBX TLV | ||||||||||||
PFC | PFC | |||||||||||||
Características Metro | IPRAN | LDP | LDP | |||||||||||
Reenvío MPLS | Reenvío MPLS | |||||||||||||
VPWS | VPWS | |||||||||||||
VPLS | VPLS | |||||||||||||
MPLS OAM | MPLS OAM | |||||||||||||
Estadísticas MPLS | Estadísticas MPLS | |||||||||||||
L2VPN | L2VPN | |||||||||||||
L3VPN | L3VPN | |||||||||||||
ACL | ACL MPLS | |||||||||||||
QoS | MPLS QoS | |||||||||||||
SR | Enrutamiento de segmento basado en MPLS | |||||||||||||
Seguridad y gestión | Seguridad del sistema | SSH | SSH V1/V2 | |||||||||||
Generación de claves RSA | ||||||||||||||
RADIUS | RADIUS | |||||||||||||
TACAS | TACAS | |||||||||||||
AAA | Autenticación | |||||||||||||
Autorización | ||||||||||||||
Contabilidad | ||||||||||||||
Dot1x | Puerto basado en dot1x | |||||||||||||
MAC basado en dot1x | ||||||||||||||
Invitado VLAN | ||||||||||||||
ACL | MAC/IP ACL | |||||||||||||
Modo básico ACL | ||||||||||||||
Puerto-Grupo ACL | ||||||||||||||
VLAN-Grupo ACL | ||||||||||||||
IPv6 ACL | ||||||||||||||
ACL UDF | ||||||||||||||
Rango de tiempo | ||||||||||||||
Inspección ARP | Inspección ARP | |||||||||||||
P fuente de protección | Protector de fuente IP | |||||||||||||
Seguridad Portuaria | Limitación en el aprendizaje de direcciones MAC en la interfaz | |||||||||||||
Seguridad VLAN | Limitación en el aprendizaje de direcciones MAC en VLAN | |||||||||||||
Política de plano de control (CoPP) | Lista negra/Lista blanca | |||||||||||||
Límite de tarifas | ||||||||||||||
Límite DE TRÁFICO DE CPU | Límite DE TRÁFICO DE CPU | |||||||||||||
Prevenir el ataque DDOS | Prevenir el ataque DDOS (Inundación ICMP/Pitufo/Frágil/LAND/SYN Flood) | |||||||||||||
Filtro de inicio de sesión | Filtrado ACL Telnet/SSH | |||||||||||||
Telnet/SSH IPv6 ACL filtrado | ||||||||||||||
Detección de flapping de enlaces | Detección de flapping de enlaces | |||||||||||||
Gestión DE LA RED | DHCP | Servidor DHCP | ||||||||||||
Relé DHCP | ||||||||||||||
DHCP fisgoneando | ||||||||||||||
Cliente DHCP | ||||||||||||||
Opción DHCP 82 | ||||||||||||||
252 de opción DHCP | ||||||||||||||
RMÓN | RMÓN | |||||||||||||
Flujo de seguridad | SFlow V4/V5 | |||||||||||||
IP SLA | IP SLA | |||||||||||||
IPFIX | IPFIX | |||||||||||||
Latencia/Buffer Monitor | Monitor de latencia | |||||||||||||
Monitor de búfer | ||||||||||||||
EFD | Detección de flujo de elefante | |||||||||||||
NTP | Protocolo de tiempo de red (NTP) | |||||||||||||
PTP (IEEE 1588 protocolo de tiempo preciso) | Reloj transparente (TC) | |||||||||||||
Reloj de límite (BC) | ||||||||||||||
Desactivar | Desactivar la detección y la recuperación | |||||||||||||
DNS | Cliente DNS estático | |||||||||||||
LLDP | LLDP | |||||||||||||
Mantenimiento de la configuración | Servicios de terminal | Interfaz de línea de comandos | Configuraciones a través de CLI (interfaz de línea de comandos) | |||||||||||
Información de ayuda | Configuración del banner | |||||||||||||
Información de ayuda en inglés | ||||||||||||||
Servicio terminal | Servicio terminal Vty | |||||||||||||
Servicio de terminal de consola | ||||||||||||||
Gestión de la configuración | Interfaz de gestión | Interfaz de gestión de banda y configuración | ||||||||||||
Interfaz y configuración de gestión Outband | ||||||||||||||
Gestión de privilegios de usuario | Prioridad de usuario privilegiada y comandos privilegiados | |||||||||||||
SNMP | Gestión de red basada en SNMP V1/v2c/V3 | |||||||||||||
MIB público y privado | ||||||||||||||
Trampa pública y privada | ||||||||||||||
WEB | Configuración y gestión basada en la interfaz de usuario Web | |||||||||||||
RPC-API | Configuración y gestión basada en RPC-API | |||||||||||||
Inteligente con higo | Smart con FIG (Configuración automática al iniciar el sistema) | |||||||||||||
OVSDB | Configuración y gestión basada en OVSDB | |||||||||||||
Configuración del perfil del sistema | Cambie las especificaciones del sistema eligiendo diferentes perfiles STM | |||||||||||||
Control de licencias | Configuración de la característica basada en la licencia | |||||||||||||
Restaurar la configuración predeterminada de fábrica | Restaurar la configuración predeterminada de fábrica | |||||||||||||
Sistema de archivos | Sistema de archivos | Sistema de archivos (Directorio de soporte y gestión de archivos) | ||||||||||||
Subir y descargar | Cargar y descargar archivos a través de FTP o TFTP | |||||||||||||
Cargar y descargar archivos a través del módem X | ||||||||||||||
Depuración y mantenimiento | Depurar | Características de depuración por módulo | ||||||||||||
Depuración ICMP | ||||||||||||||
BHM | Monitor de proceso de software: monitor de corazón Beat | |||||||||||||
Hardware reloj perro | ||||||||||||||
Registro y alarma | Pantalla DE USO DE LA CPU y alarma | |||||||||||||
Pantalla de uso de memoria y alarma | ||||||||||||||
Temperatura del dispositivo, PSU, pantalla de estado FAN y alarma | ||||||||||||||
Registros de operación del usuario | ||||||||||||||
Gestión de registros, alarmas e información de depuración | ||||||||||||||
VCT | Prueba de cable virtual | |||||||||||||
Diagnóstico del sistema | Diagnóstico detallado-recopilación de información | |||||||||||||
Reiniciar | Reinicio manual | |||||||||||||
Programar el reinicio | ||||||||||||||
Registro de información de reinicio | ||||||||||||||
Diagnósticos de red | Ping | |||||||||||||
IPv6 Ping | ||||||||||||||
Traza-ruta | ||||||||||||||
Espejo | Espejo puerto | |||||||||||||
Espejo de flujo | ||||||||||||||
Espejo remoto | ||||||||||||||
Espejo multi-Destino (M: n) | ||||||||||||||
Utilice La CPU como fuente de espejo | ||||||||||||||
Utilice La CPU como destino espejo y analice el paquete | ||||||||||||||
ERSPAN | ||||||||||||||
Estadísticas DE LA CPU | A las estadísticas de CPU/de paquetes de CPU | |||||||||||||
Ping L2 | Detección de conectividad de red Layer2-L2Ping (MAC Ping/Trace) | |||||||||||||
UDLD | Detección de enlace unidireccional | |||||||||||||
Unidireccional | Reenvío unidireccional de la fibra | |||||||||||||
Bucle hacia atrás | Bucle de Puerto atrás | |||||||||||||
Bucle de hardware posterior (interno/externo) | ||||||||||||||
Tiempo del sistema | Configuración del tiempo | |||||||||||||
Zona horaria | ||||||||||||||
Actualización de la versión | Actualización de software suave del sistema | Actualizar con el archivo de imagen local | ||||||||||||
Actualizar con el servidor TFTP remoto | ||||||||||||||
Actualización de arranque U | Actualización en línea u boot | |||||||||||||
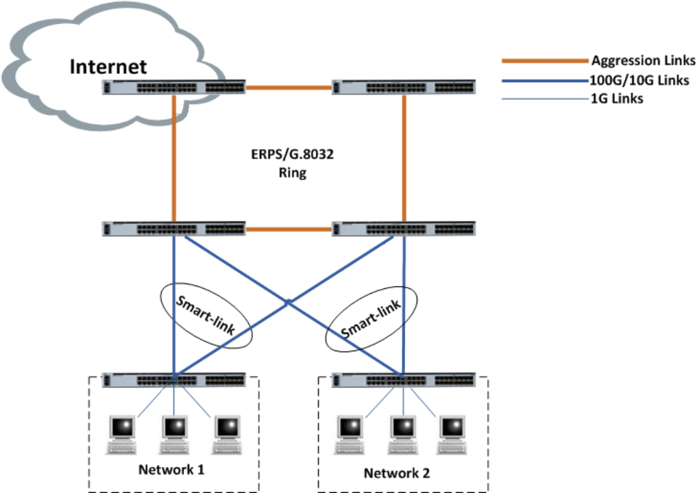
Aplicación


P/N | Descripción |
DCSL3C-02C24X-5S | Soporte estándar de 1U 19 '', 24 × 10G SFP , 2 × 100G QSFP28 Fuente de alimentación modular dual, flujo de aire delantero a trasero/trasero a delantero, ventilador fijo |
Suscríbete ahora, puede obtener más de 100 valiosos recursos y libros blancos.
Síganos también puede obtener los últimos productos e información de la industria en los correos electrónicos de nuestros miembros.Aprender Detalles >>>
Llámanos:
Envíenos un correo electrónico:
2106B, # 3D, Cloud Park Fase 1, Bantian, Longgang, Shenzhen, 518129, P.R.C.